Entrega a domicilio
Usado para consultar las capacidades de entrega a domicilio de un pedido
Introducción
Flujo usado en la consulta de capacidades de un pedido con la modalidad de Entrega a domicilio. Estas entregas pueden tener las siguientes modalidades:
- normal, para pedidos que pueden ser entregados en un rango de fechas amplio, y
- express, para pedidos que requieren una entrega rápida y generalmente se responde un único horario de entrega.
El calculo de estas modalidades de despacho depende de la configuración realizada en la plataforma DAD y de la manera en la que se realiza el request, ya que la api permite:
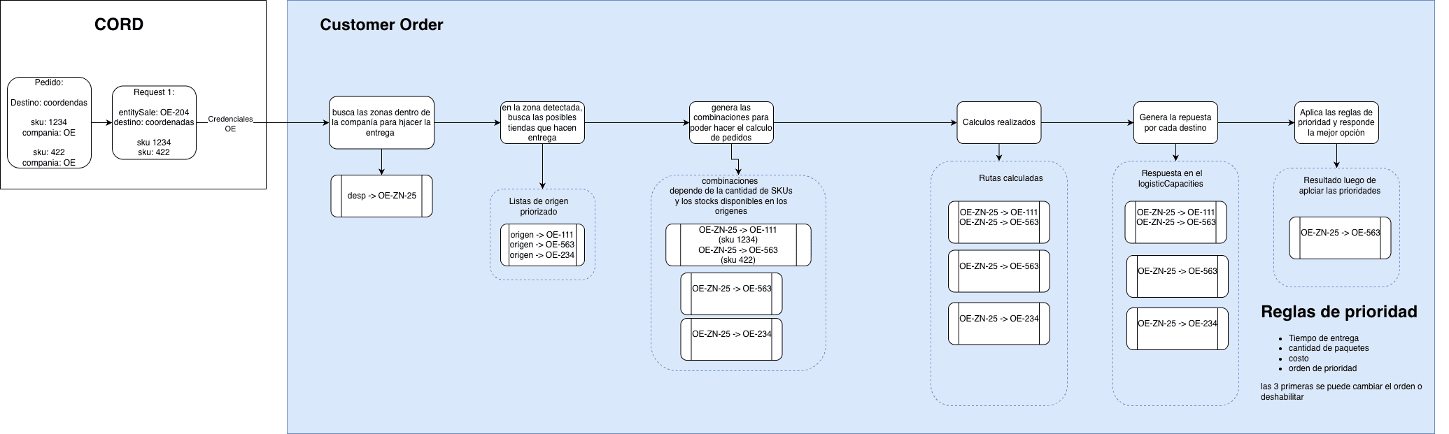
- calcular posibles orígenes de los productos
- buscar tiendas para retiro en tienda por cercanía
- calcular despachos para tiendas virtuales, donde el origen del stock puede ser de una tienda física o de un centro de distribución.
Nota importante
- Para la detección de los posibles orígenes de los productos, no es necesario calcular la zona de entrega del cliente, ya que el origen de los productos no depende de la ubicación del cliente, sino de la tienda destino donde se realizará la retirada del pedido. Haciendo más simple el flujo de cálculo de capacidades.
- En el calculo de orígenes, se toma como valor por defecto la optimización: "ONLY_STOCK_SINGLE_ORIGIN", a menos que se indique otra optimización en el request.
Consultas de capacidades sin definir el origen de los productos
Uso general de este flujo
Las consultas sin especificar el origen de los productos son usadas generalmente en los siguientes casos:
- tiendas virtuales que no tienen un origen definido para los productos, y requieren que el sistema calcule el mejor origen
- consultas iniciales para mostrar opciones de despacho al cliente, permitiendo que el sistema calcule las posibles tiendas de origen y las capacidades de despacho asociadas.
Importante: Limitaciones en el calculo de orígenes
Limitaciones de este flujo:
- No es compatible con orígenes de multiples compañías
- Al seleccionar los orígenes de los productos,no se consideran reglas de negocio adicionales que puedan estar configuradas en DAD para la selección de orígenes. Como por ejemplo los tipos de entregas configuradas para cada origen. Por ejemplo: si el request solicitado una entrega EXPRESS, pero el origen solo tiene configurada la modalidad NORMAL, el sistema igual seleccionará ese origen y se responderá la capacidad con un error de configuración de rutas..

Teniendo en cuenta el flujo general existen dos tipos de optimizaciones implementadas, las cuales pueden ser controladas desde el request:
- Optimización de un sku por origen: Selecciona los posibles orígenes que tienen el stock suficiente para abastecer la cantidad solicitada de un sku
- Optimización combinando varios orígenes: Selecciona combinaciones de orígenes que en conjunto pueden abastecer la cantidad solicitada de un sku.
Guía de priorización de capacidades calculadas
El calculo de capacidades con despacho a domicilio tiene un filtro de priorización, estas prioridades permiten seleccionar la mejor capacidad para mostrar al cliente final, o para usar en el proceso de checkout. El funcionamiento es el siguiente:
- en el calculo de capacidades, se realizan las posibles combinaciones de orígenes para abastecer el pedido
- Se realiza el calculo de las capacidades de despacho para cada combinación de orígenes
- Se priorizan las capacidades calculadas y se selecciona la mejor capacidad para mostrar al cliente o para usar en el proceso de checkout.
Existen 4 reglas de priorización predefinidas para el calculo de capacidades, las cuales pueden ser configuradas en la plataforma DAD, ordenadas por importancia:
- Costo para el cliente final(menor flete)
- Tiempo de entrega (menor Lead time)
- Numero de Paquetes (menor cantidad de paquetes o despachos)
- Priorización de orígenes
Desde la web del DAD se pueden configurar el orden de prioridad y también permite habilitar o deshabilitar cada regla de priorización, lo que permite controlar el comportamiento del filtro de priorización de capacidades calculadas.

Guía de los cálculos por optimizaciones
Atributos adicionales del request
Existen varios atributos adicionales que pueden ser usados en el request para controlar el comportamiento del flujo:
- calculationOptions.validateStock: Flag para validar el stock disponible en los orígenes calculados.
- calculationOptions.dispatchCostEnabled: Flag para incluir el costo de despacho en la respuesta.
- calculationOptions.rangeStart: Fecha de inicio para el rango de fechas de entrega.
- calculationOptions.rangeEnd: Fecha de fin para el rango de fechas de entrega.
Optimización de un sku por origen con stock suficiente
Los siguientes ejemplos muestran como se seleccionan los orígenes para cada caso.
Flujo de referencia
Ejemplo de referencia
{
"purchaseDate": "2026-03-11",
"dispatchMode": "HOME_DELIVERY",
"dispatchType": "NORMAL",
"saleChannel": "CORD_WEB_CHANNEL",
"entitySale": "OE-204",
"deliveryData": {
"latitude": -12.0890549,
"longitude": -77.0040671
},
"calculationOptions": {
"optimization": "ONLY_STOCK_SINGLE_ORIGIN",
"rangeStart": "2026-03-11",
"rangeEnd": "2026-03-26",
"validateStock": true,
"dispatchCostEnabled": false
},
"items": [
{
"skuCode": "1035759",
"quantity": 1
}
]
}{
"purchaseDate": "2026-03-11",
"dispatchMode": "HOME_DELIVERY",
"dispatchType": "EXPRESS",
"saleChannel": "CORD_WEB_CHANNEL",
"entitySale": "OE-111",
"deliveryData": {
"latitude": -12.0890549,
"longitude": -77.0040671
},
"calculationOptions": {
"optimization": "ONLY_STOCK_SINGLE_ORIGIN",
"rangeStart": "2026-03-11",
"rangeEnd": "2026-03-26",
"validateStock": true,
"dispatchCostEnabled": false
},
"items": [
{
"skuCode": "1035759",
"quantity": 1
}
]
}Optimización de un sku con combinación de orígenes
Los siguientes ejemplos muestran como se seleccionan los orígenes para cada caso.
Flujo de referencia
Ejemplo de referencia
{
"purchaseDate": "2026-03-11",
"dispatchMode": "HOME_DELIVERY",
"dispatchType": "NORMAL",
"saleChannel": "CORD_WEB_CHANNEL",
"entitySale": "OE-204",
"deliveryData": {
"latitude": -12.0890549,
"longitude": -77.0040671
},
"calculationOptions": {
"optimization": "COMPLETE_STOCK_MULTI_ORIGIN",
"rangeStart": "2026-03-11",
"rangeEnd": "2026-03-26",
"validateStock": true,
"dispatchCostEnabled": false
},
"items": [
{
"skuCode": "1035759",
"quantity": 1
}
]
}{
"purchaseDate": "2026-03-11",
"dispatchMode": "HOME_DELIVERY",
"dispatchType": "EXPRESS",
"saleChannel": "CORD_WEB_CHANNEL",
"entitySale": "OE-204",
"deliveryData": {
"latitude": -12.0890549,
"longitude": -77.0040671
},
"calculationOptions": {
"optimization": "COMPLETE_STOCK_MULTI_ORIGIN",
"rangeStart": "2026-03-11",
"rangeEnd": "2026-03-26",
"validateStock": true,
"dispatchCostEnabled": false
},
"items": [
{
"skuCode": "1035759",
"quantity": 1
}
]
}